1
0
mirror of https://github.com/craigerl/aprsd.git synced 2026-03-03 13:40:10 -05:00
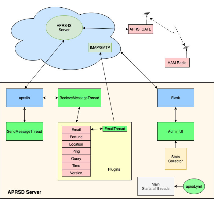
aprsd/docs/source/_static/aprsd_overview.png
Walter Boring eb0818af65 reworked Documentation
The documenation now has a new theme and updated apidocs.
Also the main index is built from the README.md contents.
2025-12-11 09:55:03 -05:00

76 KiB
701x652px