This website requires JavaScript.
Explore
Drone CI
Help
Register
Sign In
hemna
/
aprsd
Watch
1
Star
0
Fork
0
You've already forked aprsd
mirror of
https://github.com/craigerl/aprsd.git
synced
2026-01-14 09:35:37 -05:00
Code
Issues
Projects
Releases
Wiki
Activity
aprsd
/
docs
/
_static
/
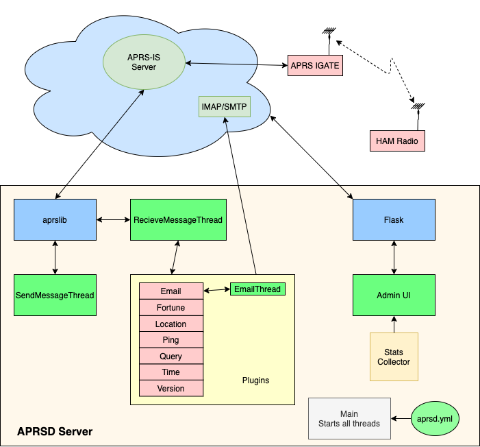
aprsd_overview.png
Hemna
d5d00643fa
Updated overview image
2021-08-24 17:41:26 -04:00
76 KiB
701x652px
Raw
History